EVE-NG에 노드 이미지 추가하기

먼저 eve-ng의 sftp로 접근합니다.
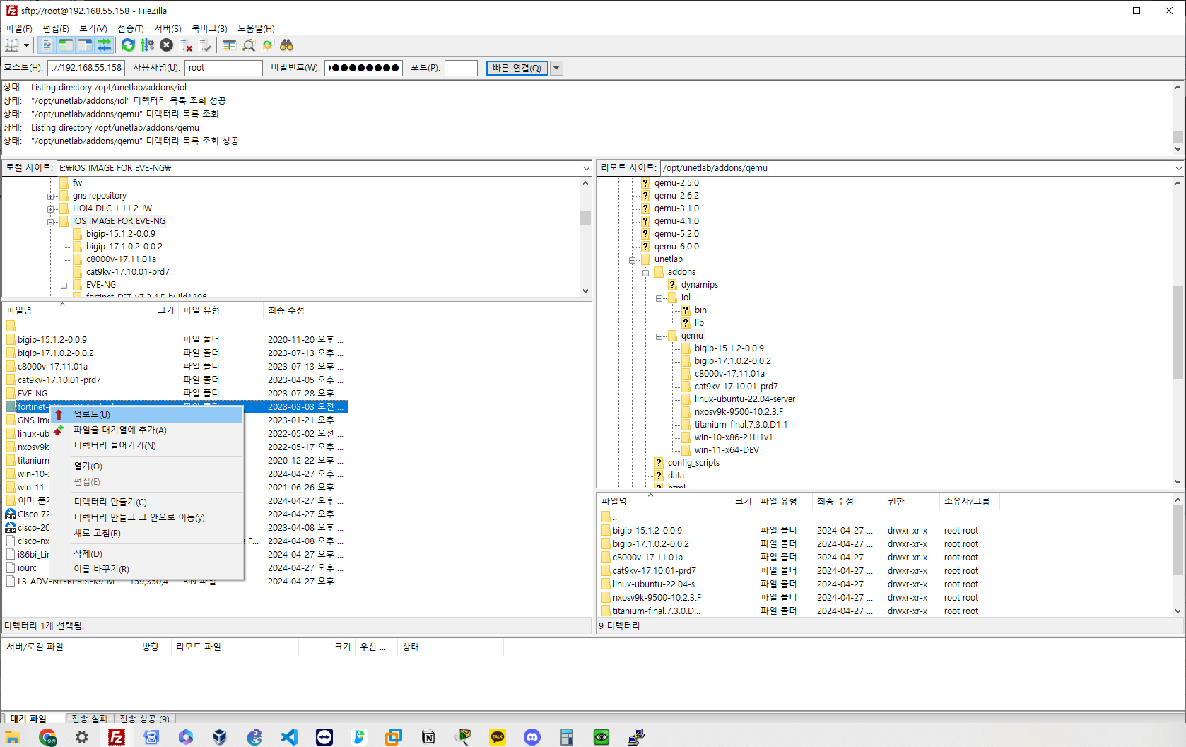
/opt/unetlab/addons/ 폴더로 접근합니다. qcow2 파일은 하위 폴더인 qemu, IOU, IOL 파일일 경우 iol/bin 폴더에 파일을 저장하여야 합니다. 해당 글에서는 qcow2 파일로 진행합니다.
https://github.com/hegdepavankumar/Cisco-Images-for-GNS3-and-EVE-NG?tab=readme-ov-file
GitHub - hegdepavankumar/Cisco-Images-for-GNS3-and-EVE-NG: Free Images for EVE-NG and GNS3 containing routers, switches,Firewall
Free Images for EVE-NG and GNS3 containing routers, switches,Firewalls and other appliances, including Cisco, Fortigate, Palo Alto, Sophos and more. Master the art of networking and improve your sk...
github.com
해당 링크로 접속하여 필요한 이미지를 다운로드 한 후 압축을 해제합니다.

해제한 폴더를 /opt/unetlab/addons/qemu 폴더에 업로드합니다.

eve-ng의 콘솔로 접속하여 아래의 명령어를 입력합니다.
/opt/unetlab/wrappers/unl_wrapper -a fixpermissions
실행권한으로 변경되어 있으면 성공적입니다. 아마 근데 chmod +x 해도 정상적으로 추가될 것 같긴 합니다만 다른 블로그들에서는 이렇게 권한 설정을 해주고 있습니다.

eve-ng에 접속하여 add a node를 확인해보게 되면 추가된 이미지는 파란색 글씨로 나타나는 것을 확인할 수 있습니다.
EVE-NG에서 노드 실행안될 때

정상적으로 실행된 노드는 계속해서 파란색으로 표시되어야 하며 실행되지 않은 노드는 회색으로 표현됩니다.
하지만 저도 그랬었고 EVE-NG에 노드는 정상적으로 추가됐으나 노드가 실행하자마자 꺼지는 현상을 발견할 수 있습니다. 이 때 해결법은 어느 플랫폼에 올렸나에 따라서 다른데 VMware의 경우 Virtualize ~ 로 가상환경을 허용해주도록 해야합니다.

Proxmox 같은 hypervisor1에 올렸을 경우엔 아래의 사진과 같이 하드웨어 -> Processors -> 유형 host로 변경하면 해결됩니다.

EVE-NG에서 노드 콘솔 안켜질 때

https://www.eve-ng.net/index.php/download/#DL-WIN
Download -
Download Links and info for EVE-NG EVE-NG Professional/Learning Center Version 5.0.1-144 This edition requires to buy license. To buy a license please go to our Buy …
www.eve-ng.net
일반적으로 바로 접속이 가능해야되는데 이미 Putty와 같은 응용프로그램이 설치되어 있더라도 접속이 되지 않는다면 해당 링크로 들어가서 Windows Client Side의 파일을 다운로드 합니다. 다시 접속해보면 위 방법으로 해결될 것입니다.

접속이 정상적으로 된 것을 확인할 수 있습니다.
'서버' 카테고리의 다른 글
| EVE-NG 초기 설정창 안나타날 때 해결법 (1) | 2024.05.26 |
|---|---|
| Proxmox에 올라간 EVE-NG 노드와 인터넷 연결하기 (2) | 2024.05.01 |
| Ubuntu netplan vlan configuration (with VMware workstation) (0) | 2023.10.10 |
| ubuntu syslog 서버,라우터 (0) | 2023.03.14 |
| 도커와 컨테이너 (0) | 2023.03.10 |